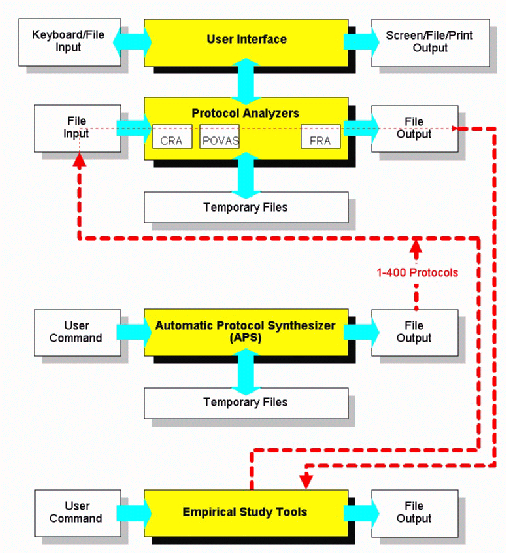
System Architecture

Edited: May 1997
Designer: Tuong M. Nguyen