| Previous | UML Classes | Table of Contents | UML Packages | Next |
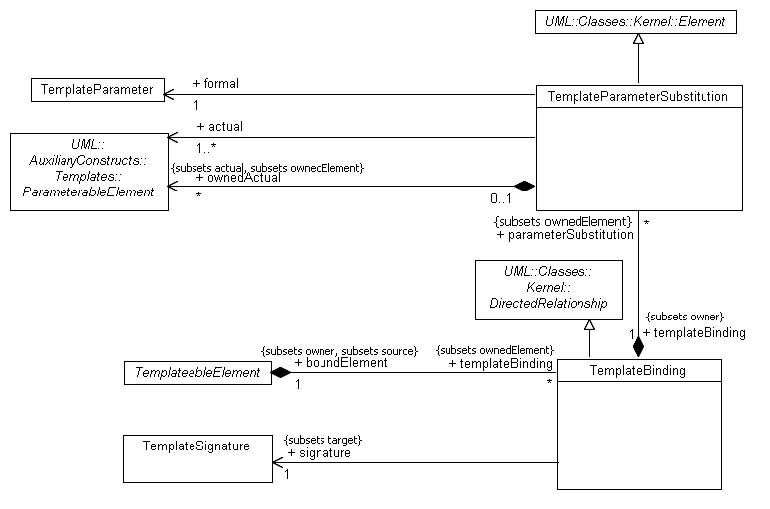
The Templates package specifies how both Classifiers, Packages, and Operations can be parameterized with Classifier, ValueSpecification ,
and Feature (Property and Operation) template parameters. The package introduces mechanisms for defining templates, template
parameters, and bound elements in general, and the specialization of these for classifiers and packages.
Classifier, package, and operation templates were covered in 1.x in the sense that any model element could be templateable.
This new metamodel restricts the templateable elements to those for which it is meaningful to have template parameters.
Templates
Issue 8510 -remove ParameterableElement::owningDefault and associated constraint 9110 - rename ‘owningParameter’ as ‘owningTemplateParameter’

Issue 8512 - remove ParameterableElement::owningSubstitution and associated constraint
