| Previous | UML Classes | Table of Contents | UML Packages | Next |

Figure 7.2 - Subpackages of the Classes package and their dependencies
Package Kernel
Issue 9191 - add multiplicity to Comment ::body



Issue 9191 - add multiplicities to Expression::symbol, LiteralString ::value; change lower bound of OpaqueExpression::body

.
Issue 6699 -Make Constraint::namespace navigable 9086 -remove Constraint::context and requalify Constraint::namespace as Constraint::context




+/featuringClassifier +/feature

{union}

{union}





+ownerFormalParam {subsets namespace} +ownedParameter

{ordered,

subsets ownedMember}

+owni ngPara meter {subsets owner}
+raisedException

+defaultValue


{subsets owned Element}
Figure 7.10 - Features diagram of the Kernel package
Issue Editorial change - Operation::ownedParameter must be ordered; also expose redefines constraint



Issue 9087 - requalify Package::ownedMember as Package::packagedElement

Package Dependencies
Issue 6630 -It does not make sense for the supplier of a dependency to know about its dependencies. Make the association end
NamedElement ::supplierDependency non-navigable. 8019 - Add subsetting constraints to Dependency ::client and Dependency ::supplier.
9192 - remove subsets of ‘source’ and target’

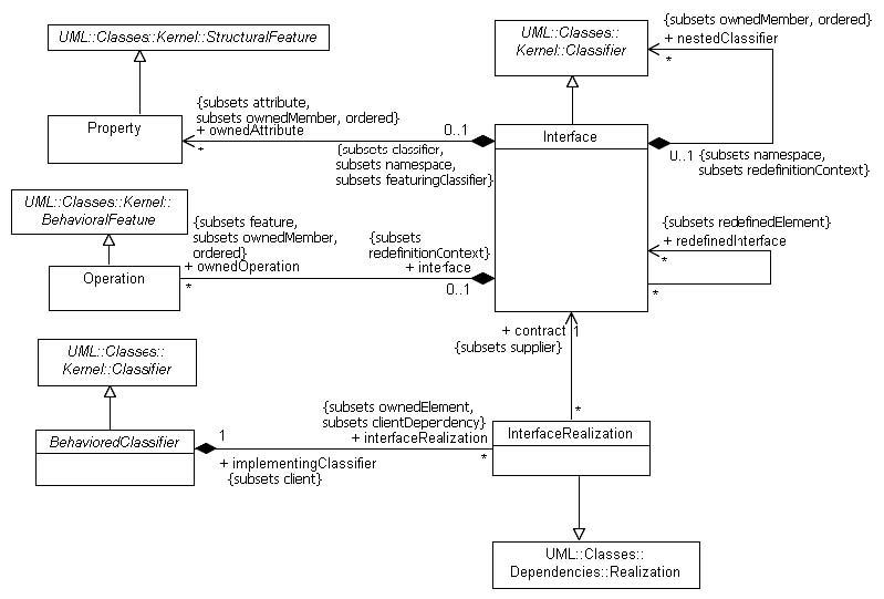
Package Interfaces
Issue 9192 - remove subsets of ‘source’ and target’

Package AssociationClasses

Package PowerTypes
